Adding a Multi-Series Chart to a Dashboard

Article Content

Overview
User Account Requirements 
Related Information/Setup
Navigation
Adding a Multi-Series Chart to a Dashboard

Overview

Resolver’s Dashboard Builder allows Administrators to build custom Dashboards using the Dashboard Data Sets published within their Org.

Before using the Dashboards feature, at least one Dashboard Data Set needs to be created and published.

The following instructions apply to Multi-Series Bar, Multi-Series Line and Multi-Series Symbol Chart Types.

Multi-series Charts present a single value in more than one Category. Users must add a single Category, Value and Series field to create something similar to a Pivot Chart. A Multi-series Chart consists of two dimensions and a measure.

Warning:
All changes or edits made to a Chart are globally applied across all instances of the Chart unless you duplicate the Chart and apply changes or edits to the duplicated Chart.  

User Account Requirements

The user account you use to log into Resolver must have Administrator permission to add a Multi-Series Chart to a Dashboard.


Related Information/Setup

To create a new Dashboard Data Set, please follow the link below:

After creating a Dashboard Data Set, the user must publish it before it can be used with the Dashboard Data Set Builder. Please follow the link below for more information on Publishing a Dashboard Data Set.

To add styles to your Chart, please follow the link below:

Please see the corresponding articles below for Information on Adding a Chart Type not covered by these instructions.


Navigation

  1. From the Home screen, click the Administration icon.

Administration Icon

  1. From the Administrator Settings menu, click the Admin Overview link.

Administrator Settings Menu

  1. From the Admin Overview screen, click on the Dashboard Builder tile under the Views section.

Dashboard Builder Tile

  1. From the Dashboard Builder screen, click on a Dashboard Name.

Dashboard Name

Adding a Multi-Series Chart to a Dashboard

For illustration purposes, we are going to use the Multi-Series Bar Chart Type in the instructions below. However, you can apply these instructions to Multi-Series Line and Symbol Chart Types.

  1. From the Canvas Layout screen, click the Add Chart button.

Add a Chart Button

  1. From the Chart screen, click on a Dashboard Data Set from the Data Panel.
Note.png Note:
Only published Dashboard Data Sets will appear on the 
Data Panel.

Dashboard Data Set

  1. Click in the Chart Header (Untitled Chart) field and enter a Chart Name. The first 36 characters will show in the Chart Header.

Chart Header and Description

  1. Click in the Add Description field and enter a Chart Description. The Chart Description will appear on the Data Panel under the Chart section and pop up when hovering your cursor over a Chart Name.

Chart Description

  1. Select the Multi-series Bar Chart tile from the Charts panel.

Multi-series Bar Chart

  1. Dashboard Data Set Categories and Values will appear under the Dashboard Data Set Name on the Data Panel.
    • Categories (Blue): Categories are text and data columns used to group data (e.g., Sales Region, Department Name, Order Dates, etc.).
    • Values (Green): Values are numeric columns used to calculate data. Values can also be aggregated (e.g., Average Price Per Product, Total Sales Revenue, etc.).
  1. Categories and Values have a Data Type icon next to the Dashboard Data Set Name. Data Type icons indicate the Category and Value Data Type:
  • Text:
  • Numeric:
  • Date:
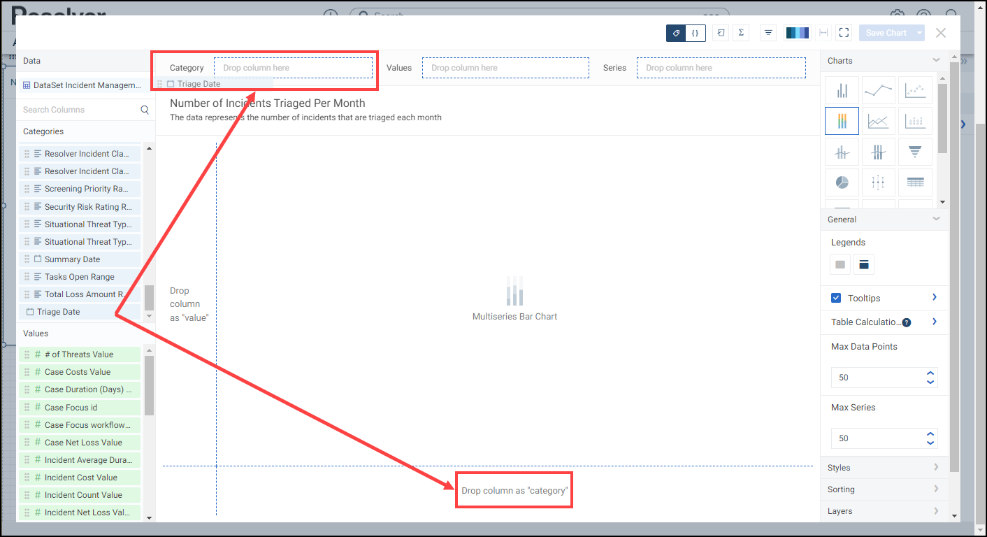
  1. Drag and drop a Category from the Data Panel onto the Category section at the bottom of the Chart (traditional x-axis) or within the Category field at the top.

Drag and Drop a Category

  1. The Category data will populate the Chart. Bar Chart is the system default for Chart types. 

Chart

  1. Drag and drop a Value from the Data Panel into the Value section at the Side of the Chart (traditional y-axis) or within the Value field at the top.

Drag and Drop a Value

  1. Drag and drop a second Category from the Data Panel onto the Series field at the top.

Series Field

  1. The bar size represents the value of each Category, and each value in the Series is represented by a color that can be distinguished by adding a legend to the chart.

Multi-series Bar Chart

  1. Click the Save Chart button to save your changes.
Was this article helpful?
0 out of 0 found this helpful

Articles in this section

See more